Xilinx Zybo Creating a Custom IP core using the IP Integrator [1]
Xilinx Zybo Creating a Custom IP core using the IP Integrator [1]
Reference)
https://reference.digilentinc.com/learn/programmable-logic/tutorials/zybo-creating-custom-ip-cores/start
Compatibility : zynq family
Customization Parameter
Customization Parameter : PWM_COUNTER_MAX 128
Edit IP Parameter
PWM_COUNTER_MAX
Specify Range check
Type : Range of integers
Minimum : 0
Maximum : 65535
Hidden Parameter (Pwm Counter Max) move to Page0
Edit finish
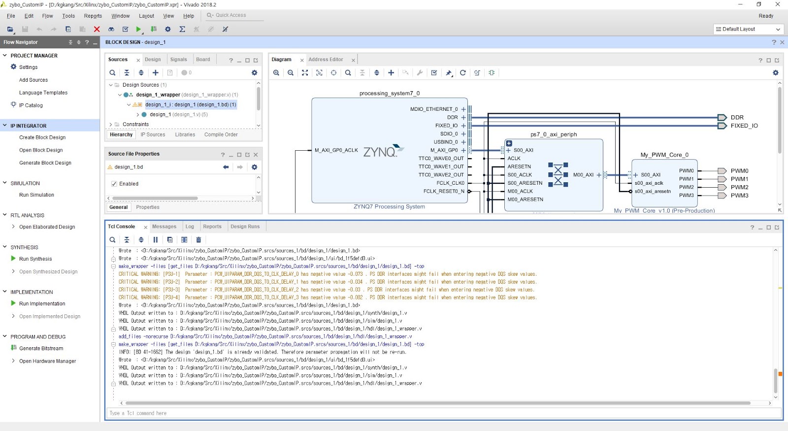
Open Block Design
Create Port : PWM0 ~ 3
Add Constraint Files
ZYBO_Master.xdc
Reference)
https://reference.digilentinc.com/learn/programmable-logic/tutorials/zybo-creating-custom-ip-cores/start
Compatibility : zynq family
Customization Parameter
Customization Parameter : PWM_COUNTER_MAX 128
Edit IP Parameter
PWM_COUNTER_MAX
Specify Range check
Type : Range of integers
Minimum : 0
Maximum : 65535
Hidden Parameter (Pwm Counter Max) move to Page0
Edit finish
Open Block Design
Create Port : PWM0 ~ 3
Add Constraint Files
ZYBO_Master.xdc
댓글
댓글 쓰기